科研成果 | 刘鲁华教授团队在CJA发表成果:再入峰值热流试验轨迹优化的析取规划方法
导语
为评估高超声速再入飞行器的热力学性能,需确定满足复杂约束的最大峰值热流轨迹,该问题难点在于峰值热流点对应的时间或能量状态未知。本文基于析取规划理论,研究复杂约束下的“Max-Max”型峰值热流轨迹优化问题,引入“广义航路点”概念,通过逻辑命题推理获得其标准析取范式,拓展了轨迹优化建模思路,提出含组合学先验规则的混合整数非线性规划方法。相较现有方法,所提方法有效减少二值变量数量,显著提高求解精度、效率及稳定性,可为再入飞行器的热试验弹道设计提供理论方法和参考依据。
关键词:再入轨迹优化、峰值热流轨迹、Max-Max类最优控制问题、航路点约束、析取规划
1、研究背景
模拟高超声速飞行器滑翔段的力、热与机动性能是一项极具挑战的任务。其复杂性源于对极端物理环境的精准复现需求,同时需兼顾飞行安全与精准测控要求。考虑到再入试验存在靶场受限大、安全和测控要求高等多重因素,必须在轨迹规划中引入复杂约束(如航路点和禁飞区等)。任务难度因多样化需求、苛刻约束、非凸非线性动力学模型及控制变量的高频振荡而进一步加剧,使再入热试验轨迹规划方法研究存在较大困难。
主要难点在于:(1)峰值热流点与航路点的出现时机(包括时间和能量状态)具有不确定性。传统的多阶段优化技术结合复杂匹配条件仅适用于航路点经纬度或其他信息已知情形,而面对峰值热流点除“极值点”属性外无任何先验信息的情况,则无法建立有效匹配条件。(2)再入飞行器的热试验轨迹优化属于Max-Max型最优控制问题,既区别于传统最优控制问题,也不同于Min-Max(或Max-Min)微分博弈形式,其代价函数与约束形式复杂,无法直接采用传统方法(变分法与庞特里亚金极大值原理)进行分析。
2、研究亮点
(1)采用组合学理论和析取规划方法构建了多个含复杂过程约束的Max-Max类再入轨迹优化模型。引入“广义航路点”的概念,相比于传统的航路点,把所有信息都未知的极值点列为待处理的航路点,扩展了航路点的内在含义。通过逻辑命题推理,将峰值热流点、航路点等不同物理含义的代价函数与约束统一转化为标准析取范式,无需依赖多阶段优化技术和复杂匹配条件即可实现再入轨迹优化,为求解该类最优控制问题提供了新思路。
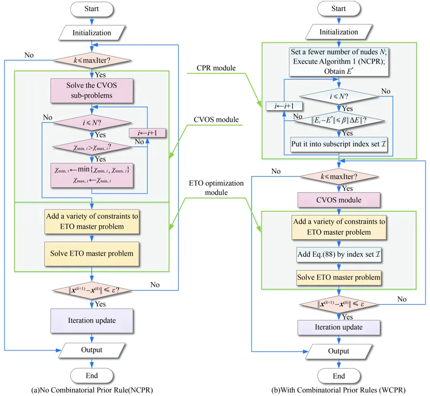
(2)提出基于组合学先验规则的混合整数非线性规划方法(图1)。嵌入的组合学先验规则有效解决了二值变量计算规模问题,显著提升了算法效率。所提方法展现出优异的稳定性、适应性和求解精度,可为考核再入飞行器的力、热和机动能力提供仿真参考依据。
3、研究成果
(1)含复杂约束的最大峰值热流轨迹优化
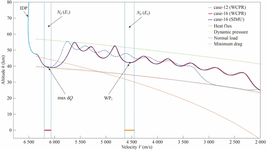
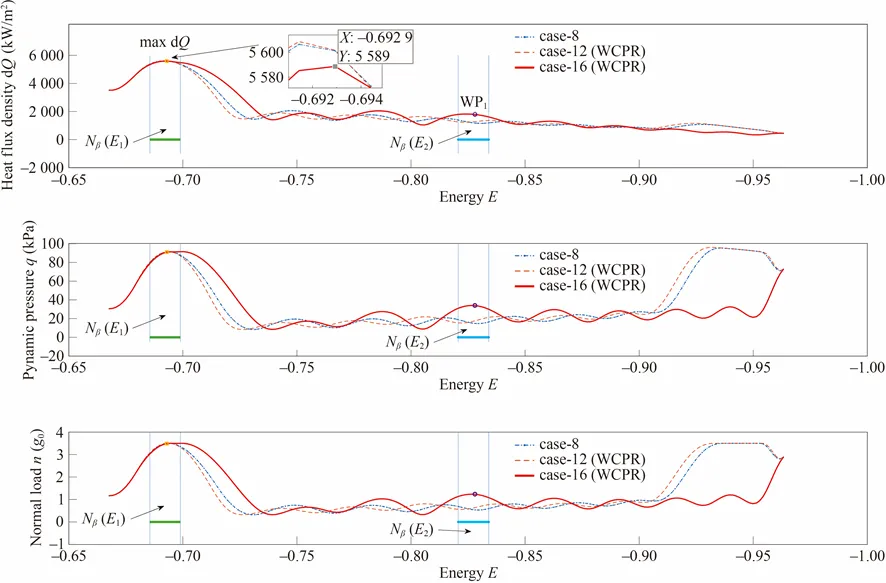
仿真结果:表 1展示了本文方法计算的经过峰值热流点、航路点能量状态、速度和热流密度等先验邻域中心信息。峰值热流函数的迭代过程如图 2~4所示;不同再入热试验任务的经度纬度地面轨迹如图 5和图 6所示;高度-速度剖面如图 7所示;热流密度、动压和法向过载曲线如图 8所示;设计的攻角和倾侧角曲线如图 9和图 10所示。结果表明,所提出的方法在计算稳定性、时间效率、精度、收敛性方面表现出色,适用于求解含多个航路点和禁飞区等复杂约束的峰值热流轨迹优化问题。
表 1 先验算例的邻域中心信息



图 2 峰值热流迭代过程(Cases 2-4, Cases 6-8) 图 3 峰值热流迭代过程(Cases 6-8)


图 5 不同再入热试验任务的经纬度地面轨迹(Cases 8, 12 and 16) 图 6 不同再入热试验任务的经纬度地面轨迹(Case 20)


图 9 不同再入热试验任务的名义攻角曲线 图 10 不同再入热试验任务的倾侧角剖面曲线
(2)含复杂约束的最大峰值热流轨迹优化
仿真结果:表 2展示了仿真实验的统计输出,包括航路点的经纬度优化解,航路点和终端目标点的相对距离误差。不同再入任务的经纬度地面轨迹分别如图 11和图 12所示。飞行器成功通过航路点并绕飞禁飞区。在少节点情况下,本文构建模型(MTEMWP-II)求解精度高于线性化模型(MTEMWP-I)。从少量节点高精度模型获得广义航路点的时间/能量状态可作为先验知识,用于指导高精度模型的先验邻域中心设计。
表 2 最小终端误差轨迹统计结果



图 11 不同再入任务经纬度地面轨迹(N=20) 图 12 不同再入任务经纬度地面轨迹(N=100)
4、结语
本文围绕高超声速再入飞行器的热试验轨迹规划问题展开研究,针对峰值热流点与航路点时间或能量状态未知等情况,通过引入“广义航路点”概念,扩展了传统航路点的适用范围;结合组合学与析取规划理论,构建了多个含复杂约束的Max-Max型轨迹优化模型;进一步提出基于组合学先验规则的混合整数非线性规划方法,显著降低了二值变量规模,算法效率提升90%以上。数值实验表明,所提方法在稳定性、适应性和求解精度方面表现突出,为再入飞行器热试验评估提供了可靠的参考依据。
5、团队及作者介绍
团队介绍
中山大学飞行动力学与控制团队由刘鲁华教授领衔,面向国家重大战略需求,聚焦国际前沿科学技术。团队以飞行器动力学建模、轨迹规划、精确控制等为核心方向,依托大湾区战略区位优势和中山大学多学科交叉平台,主要针对高超声速飞行器、组合动力飞行器等开展精细化建模、复杂多约束飞行轨迹优化与智能控制技术研究。
作者介绍
通讯作者

刘鲁华,中山大学教授、博导,中山大学“百人计划”引进人才,深圳鹏城孔雀计划B类人才。长期致力于飞行器飞行动力学与控制的教学与科研工作。主持国家自然科学基金等项目40余项,发表学术论文80余篇,获得授权专利10项,出版专著及教材2部。
第一作者

邓泽晓,中山大学航空航天学院博士研究生,主要研究方向为最优控制、高超声速飞行器轨迹规划、凸/差凸优化、混合整数非线性规划等。
原创:邓泽晓,刘鲁华 航空学报CJA
原文链接:中山大学刘鲁华团队:再入峰值热流试验轨迹优化的析取规划方法 | 航空学报CJA
引用格式
Zexiao DENG (邓泽晓), Luhua LIU* (刘鲁华*). Peak-heat-flux entry test trajectory optimization by disjunctive programming[J]. Chinese Journal of Aeronautics, 2025, https://doi.org/10.1016/j.cja.2025.103656.
识别以下二维码下载论文全文

供稿 | 邓泽晓
排版 | 敖欣茹
初审 | 刘鲁华 张怀钦
审核 | 张锦绣 赵晓江
审定发布 | 罗愈业


